【单商户系统】系统其他设置
后台-设置-其他设置
1.默认图片
默认商品图片:说明默认商品图针对默认商品数据的商品图片。
默认会员头像说明前后端没有上传头像的会员会展示该默认图。
默认门店图片说明如果门店未上传门店logo,那么前后端都默认展示该图片。
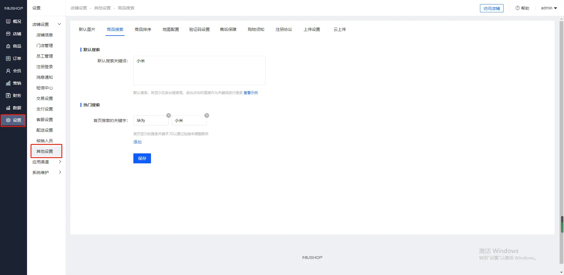
2.商品搜索
默认搜索,将显示在前台搜索框,前台点击时直接作为关键词进行搜索
首页搜索的关键字:首页显示的搜索关键字,可以通过拖拽来调整顺序
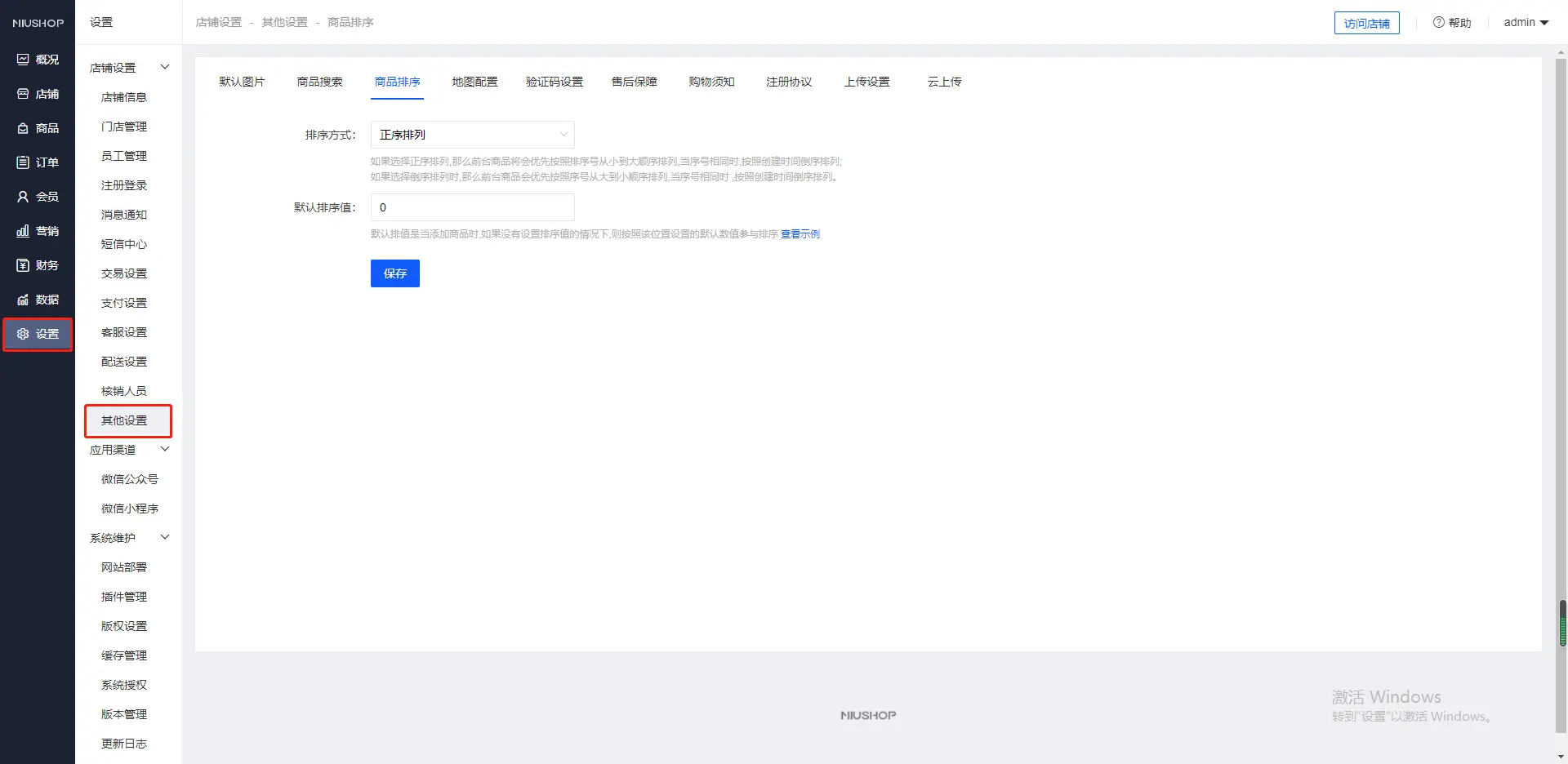
3.商品排序
排序方式:正序排列 倒序排列
如果选择正序排列,那么前台商品将会优先按照排序号从小到大顺序排列,当序号相同时,按照创建时间倒序排列;
如果选择倒序排列时,那么前台商品会优先按照序号从大到小顺序排列,当序号相同时 ,按照创建时间倒序排列。
默认排序值:默认排值是当添加商品时,如果没有设置排序值的情况下,则按照该位置设置的默认数值参与排序
4.地图配置
平台腾讯定位地图应用KEY
使用场景:手机端收货地址选择、管理端店铺联系地址、管理端-门店地图选择
5.验证码设置
设置后台登录验证码是否开启
设置前台登录验证码是否开启
6.售后保障,可自定义内容

7.购物需知,可自定义内容
8.注册协议,可自定义内容
协议内容展示使用该网站的一些相关规定,注册会员时需同意该协议才可继续注册
9.上传设置
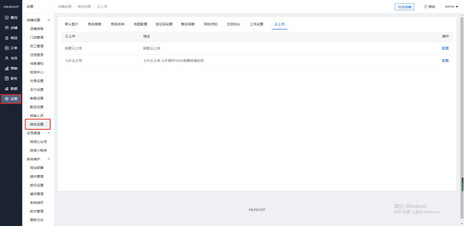
10.云上传